Annotation
- Introduction
- Comprendre les avantages de l'automatisation des SOP
- Mise en place de la base de votre workflow n8n
- Conception de formulaires de demande de SOP complets
- Tirer parti des agents IA pour la génération de contenu SOP
- Mise en œuvre des workflows d'approba tion automatisés
- Gestion et intégration des documents
- Gestion des révisions et instructions spéciales
- Optimisation de l'efficacité du workflow
- Avantages et Inconvénients
- Conclusion
- Questions fréquemment posées
Automatisez la génération de SOP avec n8n et l'IA : Guide complet du flux de travail
Découvrez des méthodes étape par étape pour automatiser la génération de SOP avec n8n et l'IA, y compris la configuration, l'intégration de l'IA, les flux de travail d'approbation et Google Docs

Introduction
Les Procédures Opérationnelles Standard (SOP) forment l'épine dorsale des opérations commerciales cohérentes, garantissant la conformité réglementaire et l'efficacité opérationnelle dans tous les départements. La création manuelle traditionnelle des SOP consomme souvent un temps et des ressources précieux tout en introduisant des incohérences potentielles. Ce guide complet démontre comment tirer parti de la plateforme puissante d'automatisation des workflows n8n combinée à l'intelligence artificielle pour transformer votre processus de génération de SOP. En mettant en œuvre cette approche automatisée, les organisations peuvent réduire considérablement l'effort manuel tout en améliorant la qualité de la documentation et le respect de la conformité.
Comprendre les avantages de l'automatisation des SOP
L'automatisation de la génération des Procédures Opérationnelles Standard offre des avantages substantiels pour les entreprises modernes cherchant l'excellence opérationnelle. Au-delà des simples économies de temps, la création automatisée des SOP garantit un formatage, un langage et une structure cohérents dans toute la documentation organisationnelle. Cette cohérence devient particulièrement précieuse pour les entreprises opérant dans des secteurs réglementés où la documentation de conformité doit répondre à des normes spécifiques. L'intégration de l'IA améliore encore ce processus en générant un contenu contextuellement approprié qui s'adapte aux exigences départementales tout en maintenant un ton professionnel et une couverture complète.
Lors de la mise en œuvre de l'automatisation des workflows pour la génération de SOP, les organisations connaissent généralement :
- Un délai de documentation accéléré de plusieurs jours à quelques heures
- Une réduction des erreurs humaines dans la documentation procédurale
- Un formatage et une terminologie standardisés dans tous les départements
- Des capacités améliorées de contrôle de version et de piste d'audit
- Une meilleure adoption par les employés grâce à des instructions claires et cohérentes
Mise en place de la base de votre workflow n8n
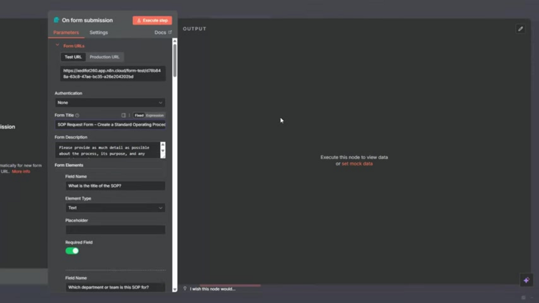
Établir un workflow n8n robuste commence par créer une base structurée capable de gérer la complexité de la génération de SOP. Commencez par créer un nouveau workflow dans votre instance n8n, en le nommant de manière descriptive comme 'Générateur Automatisé de SOP avec Intégration IA'. Cette convention de dénomination aide les membres de l'équipe à identifier rapidement l'objectif du workflow et facilite les modifications futures. Le mécanisme de déclenchement du workflow sert de point d'entrée, les soumissions de formulaire offrant la méthode d'initiation la plus pratique pour les demandes de SOP.
Sélectionnez le nœud de déclenchement 'Sur Soumission de Formulaire' pour établir le point de départ du workflow. Cette configuration garantit que l'automatisation commence immédiatement lorsque les membres de l'équipe soumettent des demandes de création de SOP, éliminant l'intervention manuelle et accélérant l'ensemble du cycle de vie de la documentation. Une configuration appropriée du déclencheur forme la base critique pour une automatisation transparente tout au long du processus de génération de SOP.
Conception de formulaires de demande de SOP complets
La qualité de votre génération automatisée de SOP est directement corrélée aux informations capturées dans le formulaire de demande initial. Concevez un formulaire complet qui recueille tous les détails nécessaires tout en restant convivial pour les employés de différents niveaux de compétence technique. Commencez par un titre clair tel que 'Demande de Création de Procédure Opérationnelle Standard' accompagné d'une description concise expliquant l'objectif du formulaire et le temps de completion attendu.
Les champs de formulaire essentiels doivent inclure :
- Titre de la SOP : Champ texte obligatoire capturant le nom officiel de la procédure
- Département/Équipe : Sélection déroulante identifiant l'unité organisationnelle responsable
- Objectif Principal : Zone de texte décrivant le but de la procédure et les résultats attendus
- Définition de la Portée : Limites claires spécifiant où la procédure s'applique
- Processus Étape par Étape : Détail des séquences opérationnelles
- Personnel Responsable : Attribution de la responsabilité pour chaque étape du processus
- Ressources Requises : Équipement, logiciel ou matériel nécessaire
- Hiérarchie d'Approba tion : Approbateurs désignés et parties prenantes de la revue
- Fréquence de Revue : Intervalles de réévaluation programmés (trimestrielle, annuelle, etc.)
- Spécification du Niveau de Détail : Exigences de granularité pour le document final
Les formulaires bien conçus dans les outils de processus métier assurent une capture complète des informations, réduisant les communications aller-retour et permettant à l'IA de générer des SOP complètes et précises dès la première tentative.
Tirer parti des agents IA pour la génération de contenu SOP
L'intelligence artificielle transforme la création de SOP d'une tâche d'écriture manuelle en un processus de génération de contenu automatisé. Après avoir configuré votre déclencheur de formulaire, intégrez un nœud Agent IA dans le workflow n8n. Cette intégration représente où les plateformes d'automatisation IA démontrent leur vraie valeur en interprétant les entrées du formulaire et en générant une documentation structurée professionnellement.
Configurez l'invitation IA avec des instructions spécifiques pour garantir une sortie cohérente et de haute qualité :
- Assignez le rôle : "Spécialiste expert en documentation des processus métier"
- Instruisez de créer des SOP détaillées et professionnelles en utilisant les données du formulaire fournies
- Implémentez des étapes de raisonnement pour assurer une couverture complète
- Transformez les points à puces en étapes procédurales entièrement élaborées
- Spécifiez les parties responsables, les méthodes d'exécution et les vérifications
- Incluez les exigences de conformité et les délais le cas échéant
- Assurez-vous que la sortie ne nécessite aucune édition supplémentaire avant publication
Cette approche tire parti des agents et assistants IA pour produire une documentation qui répond aux normes professionnelles tout en s'adaptant aux exigences et à la terminologie organisationnelles spécifiques.
Mise en œuvre des workflows d'approba tion automatisés
Établir des processus d'approba tion structurés garantit la qualité des SOP et la conformité organisationnelle avant la mise en œuvre. Configurez une étape d'approba tion dans votre workflow n8n qui achemine automatiquement les SOP générées vers les réviseurs désignés. Utilisez le nœud 'Envoyer un message et attendre une réponse' pour créer un mécanisme d'approba tion interactif qui notifie les parties prenantes concernées par e-mail.
Le workflow d'approba tion doit :
- Acheminer les documents vers des approbateurs prédéterminés en fonction du département ou du type de contenu
- Fournir des options claires d'approba tion/désapproba tion avec une fonctionnalité en un clic
- Inclure la SOP générée en pièce jointe ou lien accessible
- Définir des délais de réponse raisonnables pour maintenir l'élan du processus
- Escalader automatiquement les demandes sans réponse après des intervalles spécifiés
Ce système d'approba tion automatisé dans votre cadre d'automatisation des workflows crée une responsabilisation tout en maintenant la vitesse de documentation, garantissant que les SOP reçoivent un examen approprié sans créer de goulots d'étranglement.
Gestion et intégration des documents
Après approba tion, stockez automatiquement les SOP dans les systèmes de gestion de documents appropriés pour un accès facile et un contrôle de version. Configurez votre workflow n8n pour s'intégrer à Google Docs pour la création finale du document et à Google Sheets pour le suivi des métadonnées et la gestion des inventaires.
Pour l'intégration Google Sheets :
- Sélectionnez l'opération 'Ajouter une ligne dans la feuille'
- Configurez l'authentification en utilisant OAuth2
- Mappez les champs du formulaire aux colonnes appropriées de la feuille de calcul
- Incluez les horodatages, le statut d'approba tion et les URLs des documents
Pour la création Google Docs :
- Utilisez le nœud 'Créer un document' avec une authentification appropriée
- Appliquez des modèles de formatage cohérents
- Insérez le contenu généré par l'IA directement
- Définissez automatiquement les autorisations de partage appropriées
Cette intégration de l'éditeur de documents crée une transition transparente de la génération à la publication, assurant que toutes les SOP sont correctement archivées et accessibles au personnel autorisé via votre écosystème d'outils de collaboration.
Gestion des révisions et instructions spéciales
Pas toutes les SOP recevront une approba tion immédiate, donc votre automatisation doit accommoder gracieusement les cycles de révision. Configurez une logique conditionnelle dans votre workflow n8n pour gérer les désapproba tions en renvoyant les documents aux créateurs avec des retours spécifiques. Incluez une fonctionnalité pour ajouter des instructions spéciales ou des notes de niveau expert qui répondent aux préoccupations des réviseurs.
Pour la gestion des révisions :
- Capturez les raisons spécifiques de désapproba tion des réviseurs
- Renvoiez les documents aux demandeurs originaux avec des retours
- Fournissez des instructions claires pour les modifications requises
- Maintenez l'historique des versions tout au long des cycles de révision
- Notifiez automatiquement toutes les parties prenantes des changements de statut
Cette approche complète de la gestion des révisions transforme les cycles de désapproba tion potentiellement frustrants en opportunités d'amélioration productive dans votre cadre d'automatisation de la productivité.
Optimisation de l'efficacité du workflow
Maximisez l'efficacité de votre automatisation des SOP grâce à une optimisation stratégique du workflow. La combinaison de la génération de contenu IA et des outils de pensée structurée crée une documentation exceptionnellement détaillée et précise qui nécessite une intervention humaine minimale. Cette optimisation se traduit directement par des économies de temps et des améliorations de la qualité dans la mise en œuvre des outils d'automatisation des processus de votre organisation.
Les stratégies d'optimisation clés incluent :
- Mettre en œuvre une branche conditionnelle pour différents types de SOP
- Créer des modèles pour les catégories procédurales courantes
- Établir des points de contrôle de qualité tout au long du processus de génération
- Configurer des notifications automatiques pour les workflows bloqués
- Implémenter des analyses pour identifier les goulots d'étranglement des processus
Ces optimisations dans votre écosystème d'outils de processus métier assurent que votre automatisation des SOP reste efficace, évolutive et adaptable aux besoins organisationnels changeants.
Avantages et Inconvénients
Avantages
- Génère une documentation SOP exceptionnellement détaillée et complète
- Maintient un ton et un formatage professionnels cohérents dans toutes les procédures
- Inclut des notes contextuelles de niveau expert et des considérations de conformité
- S'intègre de manière transparente avec Google Workspace pour une utilisation immédiate
- Améliore considérablement la productivité de l'équipe grâce à l'automatisation
- Automatise les cycles de revue de documents et les workflows d'approba tion
- Facilite le partage et la distribution faciles des procédures finalisées
Inconvénients
- Nécessite une configuration initiale de l'API OAuth2 pour les intégrations Google
- Requiert un compte Google actif pour les fonctionnalités de gestion de documents
- Demande un ingénierie soignée des invites pour une qualité optimale de la sortie IA
- Exige une maintenance continue à mesure que les besoins organisationnels évoluent
Conclusion
L'automatisation de la génération des SOP via n8n et l'IA représente une avancée significative dans la documentation des processus métier. Cette approche transforme ce qui était traditionnellement une tâche manuelle chronophage en un système automatisé efficace, cohérent et évolutif. En mettant en œuvre la structure de workflow décrite dans ce guide, les organisations peuvent garantir que leurs procédures opérationnelles standard maintiennent une haute qualité tout en s'adaptant rapidement aux exigences opérationnelles changeantes. L'intégration de la génération de contenu IA avec les capacités puissantes d'automatisation de n8n crée une base robuste pour l'amélioration continue des processus et la gestion de la conformité. Alors que les entreprises priorisent de plus en plus l'efficacité opérationnelle, la génération automatisée de SOP se présente comme une capacité critique pour maintenir un avantage concurrentiel grâce à une documentation procédurale standardisée et de haute qualité.
Questions fréquemment posées
Qu'est-ce que l'automatisation des SOP et comment fonctionne-t-elle ?
L'automatisation des SOP utilise la technologie pour rationaliser la création, la révision et la distribution des Procédures Opérationnelles Standard. Elle implique généralement des plateformes de flux de travail comme n8n qui génèrent automatiquement des documents basés sur les entrées de formulaire, les acheminent pour approbation et les publient dans des systèmes de gestion de documents.
Pourquoi choisir n8n pour l'automatisation des SOP plutôt que d'autres plateformes ?
n8n offre un environnement low-code flexible avec des capacités d'intégration étendues, ce qui le rend idéal pour les flux de travail SOP complexes. Sa capacité à se connecter aux services d'IA, Google Workspace et aux systèmes de messagerie électronique fournit une solution d'automatisation complète.
Comment l'IA améliore-t-elle la qualité et la cohérence de la création des SOP ?
Les agents IA garantissent un formatage cohérent, un langage professionnel et une couverture complète sur tous les SOP. Ils transforment automatiquement les listes d'étapes de base en procédures détaillées avec les parties responsables, les méthodes d'exécution et les exigences de conformité incluses.
L'automatisation des SOP peut-elle gérer différents départements et types de procédures ?
Oui, les flux de travail d'automatisation bien conçus peuvent s'adapter à divers besoins départementaux et complexités de procédure grâce à une logique conditionnelle, des modèles et des chaînes d'approbation spécifiques au département au sein du même système.
Quelles intégrations sont essentielles pour une automatisation efficace des SOP ?
Les intégrations essentielles incluent des éditeurs de documents comme Google Docs pour la création, des feuilles de calcul pour le suivi, des services de messagerie pour les notifications et potentiellement des outils CRM ou de gestion de projet pour les informations contextuelles.
Articles pertinents sur l'IA et les tendances technologiques
Restez à jour avec les dernières informations, outils et innovations qui façonnent l'avenir de l'IA et de la technologie.
Grok AI : Génération Illimitée de Vidéos Gratuite à partir de Texte et d'Images | Guide 2024
Grok AI propose une génération illimitée de vidéos gratuite à partir de texte et d'images, rendant la création de vidéos professionnelles accessible à tous sans compétences en montage.
Configuration de Grok 4 Fast sur Janitor AI : Guide Complet de Jeu de Rôle Sans Filtre
Guide étape par étape pour configurer Grok 4 Fast sur Janitor AI pour un jeu de rôle sans restriction, incluant la configuration de l'API, les paramètres de confidentialité et les conseils d'optimisation
Top 3 des extensions de codage IA gratuites pour VS Code 2025 - Boostez votre productivité
Découvrez les meilleures extensions d'agents de codage IA gratuites pour Visual Studio Code en 2025, y compris Gemini Code Assist, Tabnine et Cline, pour améliorer votre